Research.ganse.org
  • About me
    • Home
    • Resume
    • Publications
    • GitHub
  • Data Science & IoT
    • Projects Overview
    • Jupyter+EnviroPhat on Rpi Zero
    • Jasper+SpeakerPhat on RpiZeroW
    • Near-IR camera on RpiZeroW
    • GPS data explorations in Python
    • Loan behavior prediction
    • Predictive filters comparison
    • Multiphase linear regression
    • Gauss-Newton nonlinear inversion
  • Applied Physics
    • Projects Overview
    • NPAL Ocean Acoustics
    • Conductivity Profiler
    • Icy Moons Gravimetry
    • Geoacoustic Inversion
    • Raytrace Java Applet
    • Helioseismology Raytrace
    • Seattle Fault Gravimetry
    • Tides calculations
    • Ice Double-Ridges
    • Beamforming tutorial
    • Office Astronomy
  • Lecture materials
    • Inverse Theory Resources
    • Seminars
  • /
  • Data Science & IoT/
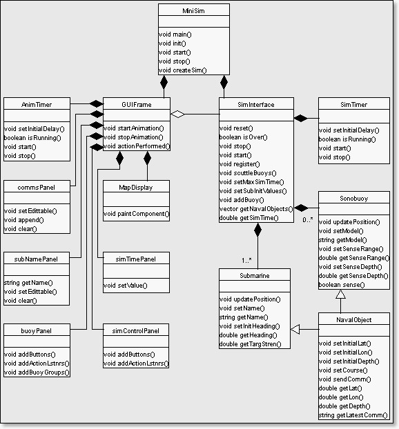
  • MiniSim simulation GUI/
  • MiniSim UML Diagram/